登录
|
立即注册
首页
导读
总版规
排行榜
Ranklist
百宝箱
帮助中心
搜索
热搜:
破解
软件
辅助
在线时间兑换
每日签到
每日答题
交易商城
勋章申请
在线时间兑换U币
回帖奖励
win7影子
win10影子
妖猫论坛_游戏技术辅助资源网!
»
论坛
›
资源中心
›
精品软件
›
新百度网盘解析下载 工具 不限速拉满
1
2
/ 2 页
下一页
返回列表
[安卓软件]
新百度网盘解析下载 工具 不限速拉满
[复制链接]
一只大团团
当前在线
积分
29834
一只大团团
辉煌成绩
5239
5240
29834
主题
帖子
积分
等级头衔
ID :
1403
用户组 :
大学生
大学生, 积分 29834, 距离下一级还需 20166 积分
积分成就
妖币 :
0
枚
热心 :
0
颗
星币 :
5688
枚
勋章
收听TA
发消息
发表在 2025-12-3 13:09:38
|
显示全部楼层
|
阅读模式
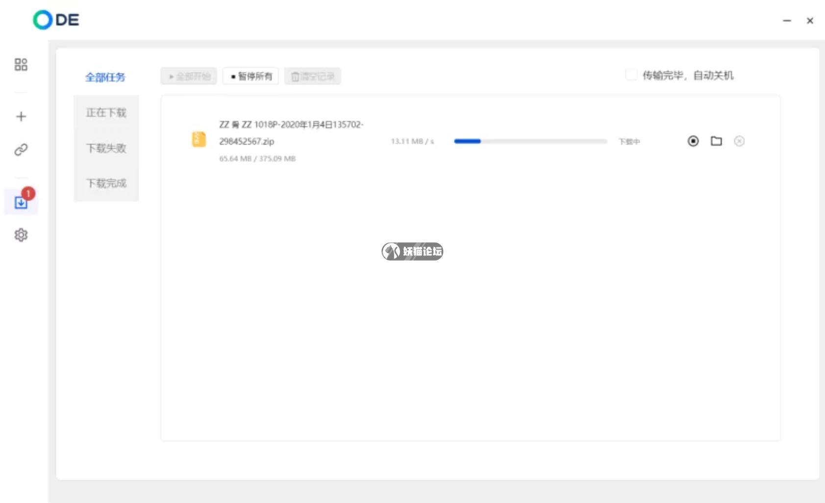
ODE多功能助手为您提供了突破某度网盘速度限制的新途径。只需在百度网盘中选择文件创建分享链接,复制并粘贴至本软件中,软件将自动识别并解析链接,以满速开始下载。这一功能对于大文件或多文件下载的用户来说,无疑是巨大的福音。实测显示,使用百兆宽带,下载速度可高达20.58MB/S,甚至可达50MB/S,彻底告别低速下载的烦恼。
游客,如果您要查看本帖隐藏内容请
回复
拿走吱一声!
下载工具
,
新百度
,
百度
,
网盘
,
解析
相关帖子
百度网盘特别版,精简无广告,下载提速+不限速教程!
萌娘助手-可无限制解析网盘2
百度网盘内部版 11.42.2,清爽无广,附不限速教程!
一月motrix下载器百度夸克网盘不限速下载4,50m/s
夸克网盘不限速下载脚本,下载器74MB/S!
萌娘网盘助手 百度 夸克 UC网盘,白嫖不限速下载
回复
使用道具
举报
slimesong
当前离线
积分
12154
slimesong
辉煌成绩
2
4889
12154
主题
帖子
积分
等级头衔
ID :
1036
用户组 :
大学生
大学生, 积分 12154, 距离下一级还需 37846 积分
积分成就
妖币 :
16
枚
热心 :
31
颗
星币 :
4237
枚
勋章
收听TA
发消息
发表于 2025-12-9 17:56:28
|
显示全部楼层
有蓝奏地址吗
回复
支持
反对
使用道具
举报
两个笑靥
当前离线
积分
14047
两个笑靥
辉煌成绩
0
5928
14047
主题
帖子
积分
等级头衔
ID :
1250
用户组 :
大学生
大学生, 积分 14047, 距离下一级还需 35953 积分
积分成就
妖币 :
0
枚
热心 :
0
颗
星币 :
4688
枚
勋章
收听TA
发消息
发表于 2025-12-13 20:06:02
|
显示全部楼层
一直在等这个软件
回复
支持
反对
使用道具
举报
smile1110
当前离线
积分
7831
smile1110
辉煌成绩
0
3081
7831
主题
帖子
积分
等级头衔
ID :
1286
用户组 :
大学生
大学生, 积分 7831, 距离下一级还需 42169 积分
积分成就
妖币 :
0
枚
热心 :
0
颗
星币 :
2919
枚
勋章
收听TA
发消息
发表于 2025-12-18 21:04:08
|
显示全部楼层
感谢楼主分享
回复
支持
反对
使用道具
举报
Arrogant0322
当前离线
积分
3136
Arrogant0322
辉煌成绩
24
857
3136
主题
帖子
积分
等级头衔
ID :
1008
用户组 :
大学生
大学生, 积分 3136, 距离下一级还需 46864 积分
积分成就
妖币 :
0
枚
热心 :
16
颗
星币 :
1545
枚
勋章
收听TA
发消息
发表于 2025-12-25 09:04:04
|
显示全部楼层
下载看看
回复
支持
反对
使用道具
举报
592013
当前离线
积分
13219
592013
辉煌成绩
4
5406
13219
主题
帖子
积分
等级头衔
ID :
1037
用户组 :
大学生
大学生, 积分 13219, 距离下一级还需 36781 积分
积分成就
妖币 :
67
枚
热心 :
51
颗
星币 :
4404
枚
勋章
收听TA
发消息
发表于 2025-12-31 07:41:59
|
显示全部楼层
支持一下
回复
支持
反对
使用道具
举报
沧笙忆梦
当前离线
积分
14422
沧笙忆梦
辉煌成绩
4
6034
14422
主题
帖子
积分
等级头衔
ID :
1088
用户组 :
大学生
大学生, 积分 14422, 距离下一级还需 35578 积分
积分成就
妖币 :
0
枚
热心 :
0
颗
星币 :
4873
枚
勋章
收听TA
发消息
发表于 2026-1-3 12:09:57
|
显示全部楼层
之前还一直花钱来的...
回复
支持
反对
使用道具
举报
319963
当前离线
积分
14246
319963
辉煌成绩
2
5871
14246
主题
帖子
积分
等级头衔
ID :
1096
用户组 :
大学生
大学生, 积分 14246, 距离下一级还需 35754 积分
积分成就
妖币 :
17
枚
热心 :
33
颗
星币 :
4791
枚
勋章
收听TA
发消息
发表于 2026-1-5 08:58:48
|
显示全部楼层
下载看看
回复
支持
反对
使用道具
举报
ycy123
当前离线
积分
13122
ycy123
辉煌成绩
4
5290
13122
主题
帖子
积分
等级头衔
ID :
1038
用户组 :
大学生
大学生, 积分 13122, 距离下一级还需 36878 积分
积分成就
妖币 :
29
枚
热心 :
51
颗
星币 :
4474
枚
勋章
收听TA
发消息
发表于 2026-1-5 15:43:00
|
显示全部楼层
支持一下
回复
支持
反对
使用道具
举报
slimesong
当前离线
积分
12154
slimesong
辉煌成绩
2
4889
12154
主题
帖子
积分
等级头衔
ID :
1036
用户组 :
大学生
大学生, 积分 12154, 距离下一级还需 37846 积分
积分成就
妖币 :
16
枚
热心 :
31
颗
星币 :
4237
枚
勋章
收听TA
发消息
发表于 2026-1-7 15:27:18
|
显示全部楼层
不错不错
回复
支持
反对
使用道具
举报
下一页 »
1
2
/ 2 页
下一页
返回列表
万圣节勋章
不给糖就捣蛋!万圣节专属勋章!!!
快速回复
返回顶部
返回列表